سأقوم بتطوير Web API احترافية باستخدام C# وSQL Server
تفاصيل الخدمة
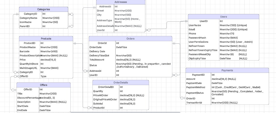
وصف الخدمة هل تحتاج إلى واجهة برمجية (Web API) قوية وآمنة لتطبيقك أو موقعك؟ أنا مبرمج .NET محترف متخصص في بناء الواجهات البرمجية (Back-End) باستخدام C# وASP.NET Core مع SQL Server. أوفر لك API احترافية منظمة، مؤمنة، وسهلة التوسع. ما الذي أقدمه؟ تصميم قاعدة بيانات (Database Design) بشكل احترافي ومنظم تطوير RESTful API كاملة بـ ASP.NET Core بناء نظام تسجيل الدخول والمصادقة (JWT Authentication) توثيق API باستخدام Swagger اختبار جميع الـ Endpoints بـ Postman قبل التسليم كود نظيف ومنظم يعتمد على 3-Tier Architecture أو Clean Architecture التقنيات المستخدمة C# / ASP.NET Core / ADO.NET / SQL Server / Swagger / JWT / Postman
الموقع
عن بعد
طريقة الدفع
محفظة
علامات البحث
ما ستحصل عليه في الخدمة الأساسية تحليل وتطوير Web API لعدد 1 جدول (Table) فقط. تضمين عمليات CRUD (إنشاء، قراءة، تعديل، حذف) لهذا الجدول. توثيق مبدئي.
كل ما سبق + اضافة نظام JWT Authentication لحماية EndPoints تصميم DataBase من الصفر + ERD
كل ما سبق + تصميم + 15 جدول
تعجبك !، قم بمشاركها




